awesome - FreeBSD 15.0 RELEASE - 基本操作


 クラウディア


1. 概要
2. 共通事項
3. カスタマイズ前後

1. 概要

 基本的な操作やカスタマイズ方法について記述します。

2. 共通事項

 「awesome」に関する共通的な操作やカスタマイズ方法に関しては、「awesome - 共通事項」をご参照ください。  本プラットフォームでは、下記の項目を適用しました。 ・キー操作 ・キー定義 ・hotkeys ・メニュー ・画面キャプチャ ・自動起動 ・フォント  最低、覚えておくべき、キー定義は、modWin で。 ・mod+q アクティブウィンドウを閉じる ・mod+Shift+q ログアウト  「FreeBSD」では、カスタマイズ用のファイルを先にコピーしておく必要があります。  ログインユーザで。

mkdir -pv ~/.config/awesome
cp /usr/local/etc/xdg/awesome/rc.lua ~/.config/awesome/.
 フォント周りの定義をさらしておきます。  元ファイル

-- {{{ Variable definitions
-- Themes define colours, icons, font and wallpapers.
beautiful.init(gears.filesystem.get_themes_dir() .. "default/theme.lua")
 の部分を下記のように記述しています。

-- {{{ Variable definitions
-- Themes define colours, icons, font and wallpapers.
beautiful.init(gears.filesystem.get_themes_dir() .. "default/theme.lua")
beautiful.icon_theme           = "Papirus-Dark"
beautiful.menu_font            = "MigMix 1M Regular 10"
beautiful.menu_width           = 180
beautiful.menu_height          = 22
beautiful.font                 = "MigMix 1M Regular 10"
beautiful.notification_font    = "MigMix 1M Bold    14"
beautiful.hotkeys_font         = "MigMix 1M normal  10"
beautiful.hotkeys_modifiers_fg = "#32CD32"

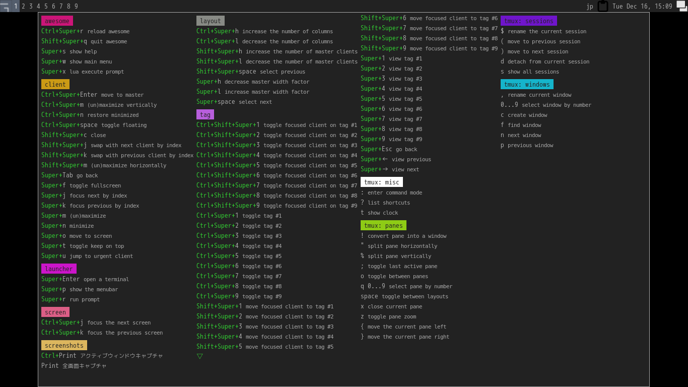
3. カスタマイズ前後

 デフォルトのデスクトップ・メニューです。  小さくて見にくいですが、左上の方に、右クリックメニューが表示されています。

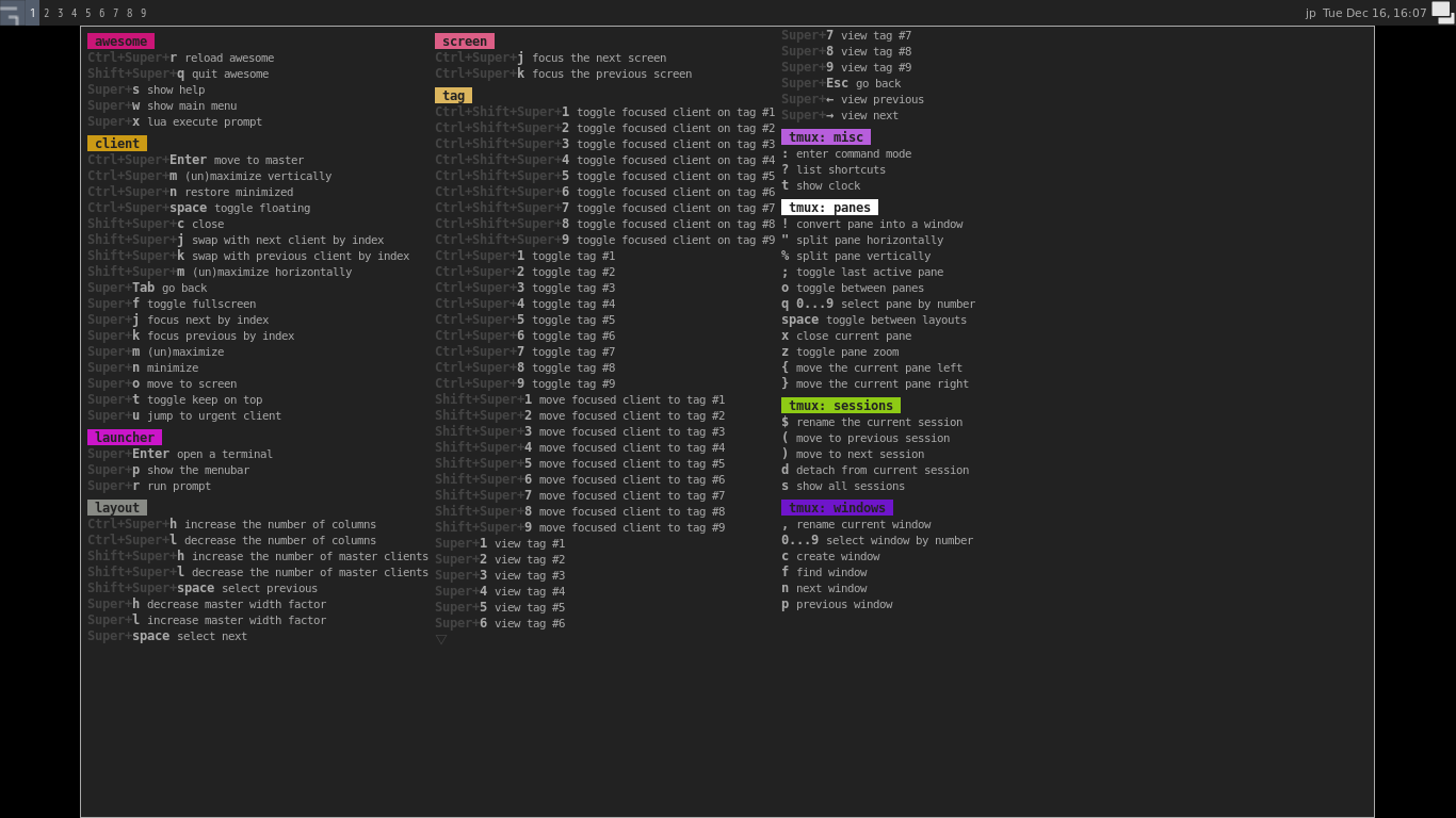
 デフォルトの「hotkeys」


 カスタマイズ後のデスクトップ・メニューです。


 カスタマイズ後の「hotkeys」



EaseUS
AbemaTV 無料体験
Amazonギフトカード
サウンドハウス