awesome - FreeBSD 13.5 RELEASE - 基本操作
- 1. 概要
- 2. 共通事項
- 3. カスタマイズ前後
1. 概要
基本的な操作やカスタマイズ方法について記述します。
2. 共通事項
「awesome」に関する共通的な操作やカスタマイズ方法に関しては、「awesome - 共通事項」をご参照ください。
本プラットフォームでは、下記の項目を適用しました。
・キー操作
・キー定義
・hotkeys
・メニュー
・画面キャプチャ
・自動起動
・フォント
最低、覚えておくべき、キー定義は、mod が Win で。
・mod+q アクティブウィンドウを閉じる
・mod+Shift+q ログアウト
「FreeBSD」では、カスタマイズ用のファイルを先にコピーしておく必要があります。
mkdir -pv ~/.config/awesome
cp /usr/local/etc/xdg/awesome/rc.lua ~/.config/awesome/.
フォント周りの定義をさらしておきます。
元ファイル
-- {{{ Variable definitions
-- Themes define colours, icons, font and wallpapers.
beautiful.init(gears.filesystem.get_themes_dir() .. "default/theme.lua")
の部分を下記のように記述しています。
-- {{{ Variable definitions
-- Themes define colours, icons, font and wallpapers.
beautiful.init(gears.filesystem.get_themes_dir() .. "default/theme.lua")
beautiful.icon_theme = "Papirus-Dark"
beautiful.menu_font = "MigMix 1M Regular 10"
beautiful.menu_width = 180
beautiful.menu_height = 22
beautiful.font = "MigMix 1M Regular 10"
beautiful.notification_font = "MigMix 1M Bold 14"
beautiful.hotkeys_font = "MigMix 1M normal 10"
beautiful.hotkeys_modifiers_fg = "#32CD32"
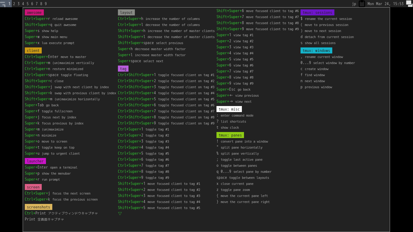
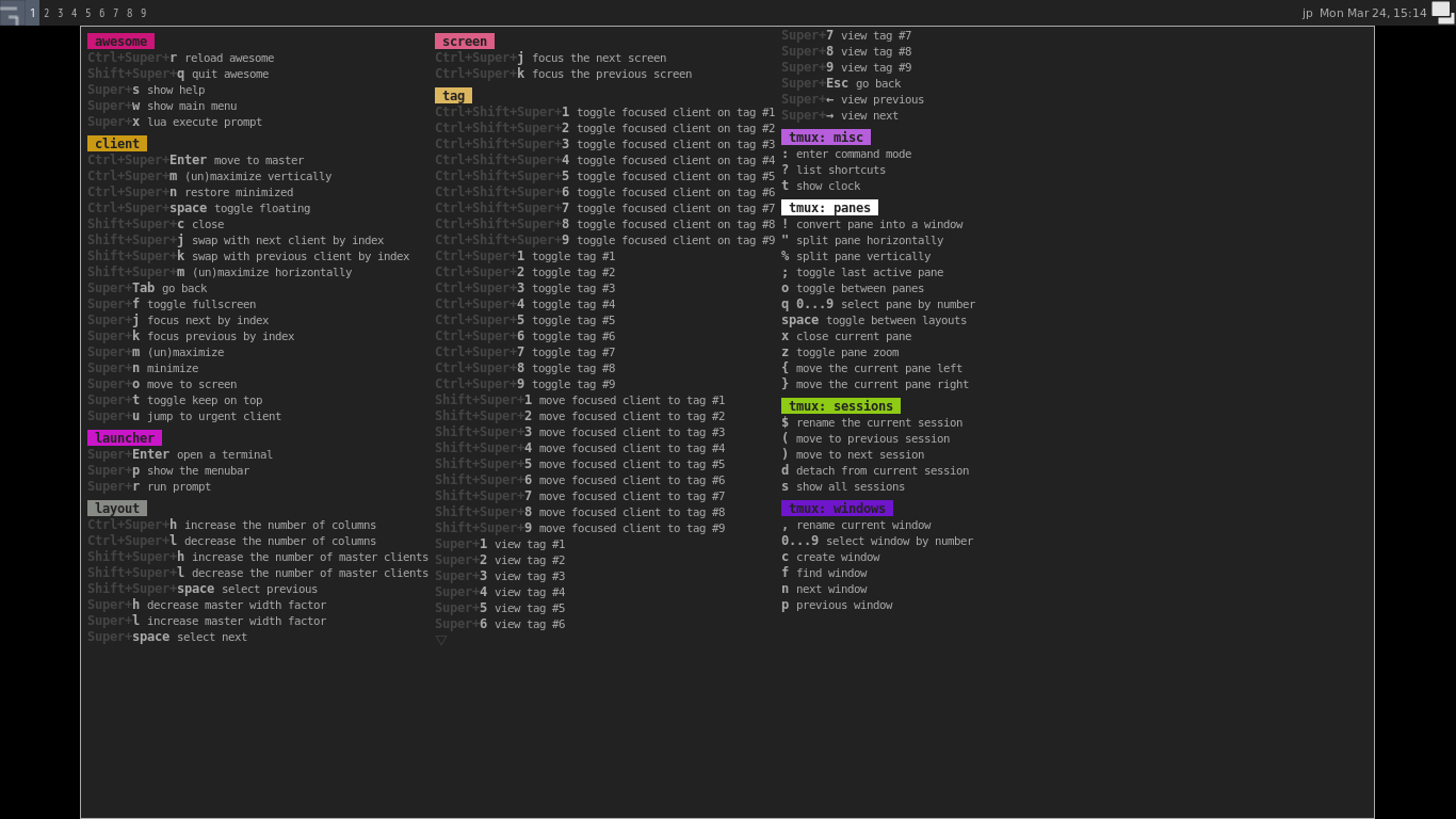
3. カスタマイズ前後
デフォルトのデスクトップ・メニューです。
小さくて見にくいですが、左上の方に、右クリックメニューが表示されています。

デフォルトの「hotkeys」
カスタマイズ後のデスクトップ・メニューです。
カスタマイズ後の「hotkeys」
|
|